Startup Information Display
Django-CFG provides a comprehensive startup information system that gives you complete visibility into your application’s configuration, status, and available features when your Django server starts.

Overview
The startup information system displays:
- System Configuration: Version, environment, project details
- Application Status: Enabled apps, endpoints, and integrations
- Dynamic Settings: Constance fields from multiple sources
- Development Tools: Management commands, background tasks
- Health Monitoring: Service status and update notifications
Display Modes
Control the verbosity of startup information with three configurable modes:
🔴 NONE Mode
Perfect for: Production, CI/CD, Docker containers
Django CFG v1.2.30 • production • My Project • 🚨 UPDATE AVAILABLEFeatures:
- Single line output
- Critical information only
- Update notifications
- Minimal resource usage
🟡 SHORT Mode
Perfect for: Development, staging, quick checks
Shows:
- Compact header with version and environment
- Apps grid (up to 8 apps)
- Essential endpoints (up to 6)
- System status metrics
- Update notifications
- Commands summary
Layout: Horizontal columns, space-efficient
🟢 FULL Mode (Default)
Perfect for: Development, debugging, system analysis
Shows comprehensive system overview:
Main Information Panels
- Django CFG Configuration: Version, environment, project info, health endpoint
- Update Notifications: Version comparison and upgrade instructions
- Background Tasks: ReArq status, queue configuration, worker commands
- Management Commands: Complete breakdown of available CLI tools
Dynamic Configuration
- Constance Fields Summary: Runtime settings breakdown by source
- User-defined fields
- Tasks module fields
- Knowbase app fields
- Payments app fields
- Total field count
Application Overview
- Enabled Apps & Endpoints: Side-by-side view of active applications and their API endpoints
- App-Specific Status: Payment systems, task queues, knowledge base
- System Configuration: Cache, validation, installed apps count
Detailed Breakdowns
- Core & App Commands: Django-CFG commands alongside app-specific tools
- Project Commands: Local management commands in organized columns
- Settings Details: Constance field details grouped by category (General, Blog, etc.)
Configuration
In your DjangoConfig:
from django_cfg.core.config import DjangoConfig, StartupInfoMode
class MyProjectConfig(DjangoConfig):
project_name: str = "My Project"
# Control startup information display
startup_info_mode: StartupInfoMode = StartupInfoMode.FULL # DefaultEnvironment Variables:
# Control via environment variable
DJANGO_STARTUP_INFO_MODE=none # Minimal
DJANGO_STARTUP_INFO_MODE=short # Essential
DJANGO_STARTUP_INFO_MODE=full # Complete (default)Environment-Based Configuration:
import os
from django_cfg.core.config import StartupInfoMode
class MyProjectConfig(DjangoConfig):
startup_info_mode: StartupInfoMode = (
StartupInfoMode.NONE if os.getenv('DJANGO_ENV') == 'production'
else StartupInfoMode.FULL
)Key Features
Rich Visual Layout
- Consistent Width: All panels use standardized 120-character width
- Balanced Columns: Perfect 50/50 split for two-column layouts
- Integrated Blocks: Complex information organized in nested components
- Color Coding: Different colors for different types of information
Smart Information Discovery
- Dynamic App Detection: Automatically discovers enabled Django-CFG apps
- Constance Integration: Collects runtime settings from all sources
- Command Collection: Finds and categorizes all available management commands
- Version Monitoring: Checks for updates with intelligent caching
Performance Optimized
- Lazy Loading: Information gathered only when needed
- Caching: Version checks cached to prevent redundant API calls
- Error Resilience: Graceful degradation when services unavailable
- Resource Efficient: Mode-based resource usage
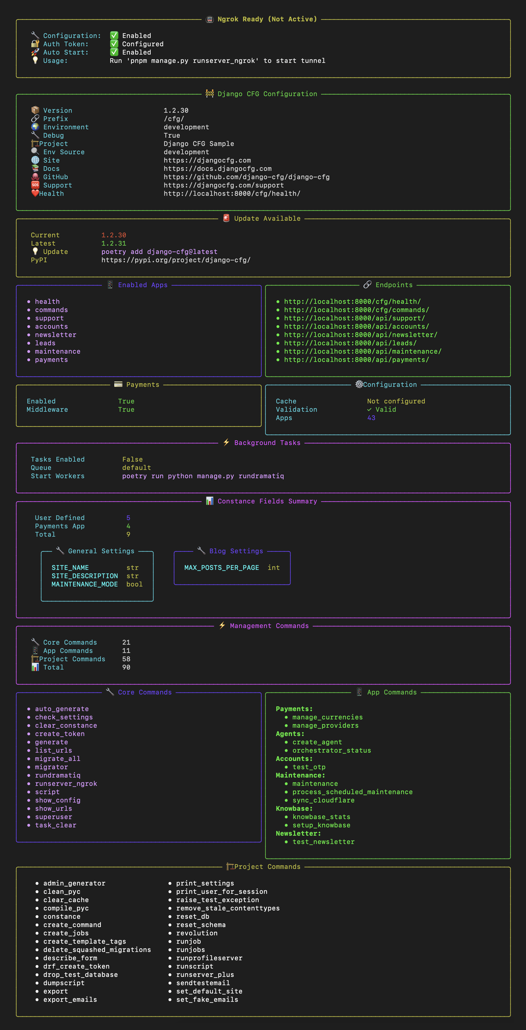
What You’ll See
System Information
🚧 Django CFG Configuration
Version: 1.2.30
🌍 Environment: development
🏗️ Project: My Django Project
❤️ Health: http://localhost:8000/cfg/health/Application Status
📱 Enabled Apps 🔗 Endpoints
• health • http://localhost:8000/cfg/health/
• commands • http://localhost:8000/cfg/commands/
• payments • http://localhost:8000/api/payments/
• knowbase • http://localhost:8000/api/knowbase/Dynamic Configuration
📊 Constance Fields Summary
User Defined 5
Payments App 4
Knowbase App 3
Total 12
General Settings Blog Settings
SITE_NAME str MAX_POSTS_PER_PAGE int
SITE_DESCRIPTION str FEATURED_POSTS bool
MAINTENANCE_MODE boolDevelopment Tools
Management Commands
Core Commands 21
📱 App Commands 11
🏗️ Project Commands 58
📊 Total 90Benefits
For Developers
- Instant Overview: See your entire application status at a glance
- Configuration Validation: Spot misconfigurations immediately
- Feature Discovery: Find available commands and endpoints
- Debug Information: Rich context for troubleshooting
For Teams
- Consistent Experience: Same information display across environments
- Documentation: Self-documenting application structure
- Onboarding: New team members understand the system quickly
- Monitoring: Easy to spot when services are down or misconfigured
For Operations
- Health Monitoring: Immediate visibility into system status
- Version Management: Clear update notifications
- Environment Validation: Confirm correct environment configuration
- Resource Optimization: Choose appropriate verbosity for each environment
Troubleshooting
Common Scenarios
Missing Information: If expected apps or endpoints don’t appear, check:
- App is properly installed in
INSTALLED_APPS - App configuration is enabled in your DjangoConfig
- No errors in app initialization
Performance Issues: If startup feels slow:
- Use
SHORTorNONEmode for faster startup - Check for network issues affecting version checking
- Review app initialization code for bottlenecks
Layout Problems: If information appears misaligned:
- Ensure terminal width is at least 120 characters
- Check for special characters in app names or descriptions
- Verify Rich library is properly installed
Best Practices
Development Workflow
# During active development - see everything
startup_info_mode = StartupInfoMode.FULL
# For quick testing - essential info only
startup_info_mode = StartupInfoMode.SHORT
# For production - minimal noise
startup_info_mode = StartupInfoMode.NONEEnvironment Configuration
# Automatic mode selection based on environment
class ProductionConfig(DjangoConfig):
startup_info_mode: StartupInfoMode = StartupInfoMode.NONE
class DevelopmentConfig(DjangoConfig):
startup_info_mode: StartupInfoMode = StartupInfoMode.FULL
class StagingConfig(DjangoConfig):
startup_info_mode: StartupInfoMode = StartupInfoMode.SHORTCI/CD Integration
# In your deployment scripts
export DJANGO_STARTUP_INFO_MODE=none
# In your development docker-compose
environment:
- DJANGO_STARTUP_INFO_MODE=short🔮 Advanced Features
Ngrok Integration
When using ngrok for local development, the system automatically detects and displays:
- Tunnel status and configuration
- Public URL for webhook testing
- Usage instructions
Update Monitoring
- Automatic checking for new Django-CFG versions
- Prominent display when updates are available
- Direct upgrade commands provided
Background Tasks
- ReArq queue status and configuration
- Worker startup commands
- Task-related management commands
The startup information system is designed to be your mission control center - giving you complete visibility and control over your Django-CFG application from the moment it starts.